




Я. Т

2016

2017

2020

ПРОГРАМ ХАНГАМЖ

Жигүүр гранд
Ээж апп
Шамбала
Чимэгэ


ViGer.TV
Hackum.academy

Мандал хуримтлал
Hitech.mn
esource.mn
mandal.capital
...

HOW IT STARTED






2017


WTF is Backend



Backend is the behind-the-scenes functionality of a web application or service. It's what makes everything work even if users don't see it.

Backend is the behind-the-scenes functionality of a web application or service. It's what makes everything work even if users don't see it.





Server
Database
Application programming interface



Languages & Frameworks
Node.js (JavaScript),
Python (Django, Flask),
Java (Spring Boot),
PHP, Ruby (Rails),
Golang

The Backend Workflow
- Client request: When a user clicks or types on the front end.
- Processing the request: The server receives the request and processes it.
- Database interaction: Fetching or storing data from the database.
- Sending a response: The server sends the data or confirmation back to the frontend.

The Backend Workflow
-
type Story struct {
- ID int `json:"id"`
- UserID int `json:"user_id"`
- Content string `json:"content"`
- CreatedAt time.Time `json:"created_at"`
- ExpiresAt time.Time `json:"expires_at"`
- }

The Backend Workflow
- func initDB() (*sql.DB, error) {
- db, err := sql.Open("sqlite3", "./stories.db")
-
if err != nil { return nil, err }
-
createTableQuery := ` CREATE TABLE IF NOT EXISTS stories ( id INTEGER PRIMARY KEY AUTOINCREMENT, user_id INTEGER, content TEXT, created_at DATETIME, expires_at DATETIME );`
_, err = db.Exec(createTableQuery)- if err != nil { return nil, err }
-
createTableQuery := ` CREATE TABLE IF NOT EXISTS stories ( id INTEGER PRIMARY KEY AUTOINCREMENT, user_id INTEGER, content TEXT, created_at DATETIME, expires_at DATETIME );`
- return db, nil
- }

- func getStoriesHandler(db *sql.DB) http.HandlerFunc { return func(w http.ResponseWriter, r *http.Request) { rows, err := db.Query("SELECT id, user_id, content, created_at, expires_at FROM stor...", time.Now())
- if err != nil { http.Error(w, err.Error(), http.StatusInternalServerError) return }
- defer rows.Close()
- var stories []Story
-
for rows.Next() {
- var story Story
- if err := rows.Scan(&story.ID, &story.UserID, &story.Content, &story.CreatedAt, &story.ExpiresAt);
- err != nil { http.Error(w, err.Error(), http.StatusInternalServerError)
- return}
- stories = append(stories, story) }
- w.Header().Set("Content-Type", "application/json")
- json.NewEncoder(w).Encode(stories) } }

Tools for Backend Development
- Databases: MySQL, PostgreSQL, MongoDB.
- Web Servers: Apache, NGINX.
- Version Control: Git, GitHub.
- Cloud Hosting: AWS, Azure, Google Cloud.
-


Why Backend is Important
- Performance: Backend code determines how fast and efficiently a website or app works.
- Security: Ensures sensitive data like passwords and payment info are protected.
- Scalability: Backend systems need to grow with increased user traffic and data.
-

Why Backend is Important
- Performance: Backend code determines how fast and efficiently a website or app works.
- Security: Ensures sensitive data like passwords and payment info are protected.
- Scalability: Backend systems need to grow with increased user traffic and data.
-

My backend journey

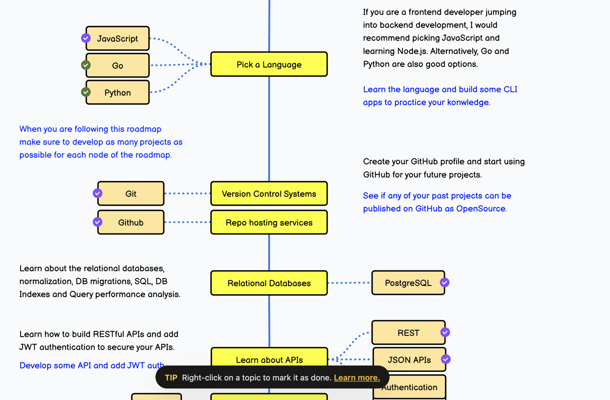
https://roadmap.sh/backend?r=backend-beginner


https://roadmap.sh/backend?r=backend-beginner


Learn much as you can, find your way




Text

deck
By Usott Temka
deck
- 5