COMP6080
Web Front-End Programming
Week 2
The Javascript Ecosystem
What even is "Javascript"?
- Is it what Google Chrome has?
- Is it what NodeJS is?
- Is ReactJS different from Javascript?
- What version am I using?
Let's take a step back....
Language V Compiler/Interpreter
- Describes how a language should function (rules, syntax)
- Typically defined as a globally recognised standard
- New features to a language mean new versions of the language
Language Definition
(Standards)
Compiler or
Interpreter
Source Code
(plain text)
- A program that takes source code (plain text) from you, and, following language definition rules, produces runnable code for execution
- E.G. Python3, Node, Gcc
- Programs that you write in .py, .js, .c, .cpp, .java files.
- Fundamentally just plain text (ascii) that compilers interpret based on a language definition
Language V Compiler (Interpreter)
Compilers/Interpreters take source code (plain text) and produce executable programs. The way to interpret the source code into executable programs is provided in the language definition.
Language Definition
(Standards)
Compiler or
Interpreter
Source Code
(plain text)
"Javascript"
- ECMAscript (ES)
- First appeared 1997
-
Major releases are:
- ES5 (ECMAScript 2009)
- ES6 (ECMAScript 2015)
- ECMAScript 2016
- ... etc
- ECMAScript 2019
Language Definition
"Compiler or Interpreter"
Source Code
(plain text)
-
Javascript compilers or interpreters are known as runtime environments.
- Examples of runtime environments include NodeJS, Google Chrome
-
Runtime environments are built on top of ECMAScript Engines which are the engines that interpret the ES language and produce runnable code. They do not have I/O nor do they have APIs
- Examples of engines include V8, Nitro
- Let's chat about this more...
- .js files you write
Javascript refers to a runtime environment that is built on top of an ECMAScript engine
Runtime Environment
"Javascript"
Each version of a runtime environment is built off a particular version of an ECMAScript engine.
Each version of an ECMAScript engine is built to a particular version of ECMAScript
Runtime Environment
ES 2009
ES 2015
ES 2017
Google V8
JSCore/Nitro
NodeJS
Google Chrome
Safari
etc....
etc....
etc....
Google V8 Engine
Google's V8 Engine is an open-source Javascript execution engine, a part of the Chromium project. It can run standalone, or can be embedded and extended into any C++ application as a library. V8 is just a compiler+vm toolset, it does not have I/O and APIs built in.
V8 parses, interprets, executes and compiles Javascript code. It is shipped ONLY with the APIs that the ECMAScript Standard specifies.

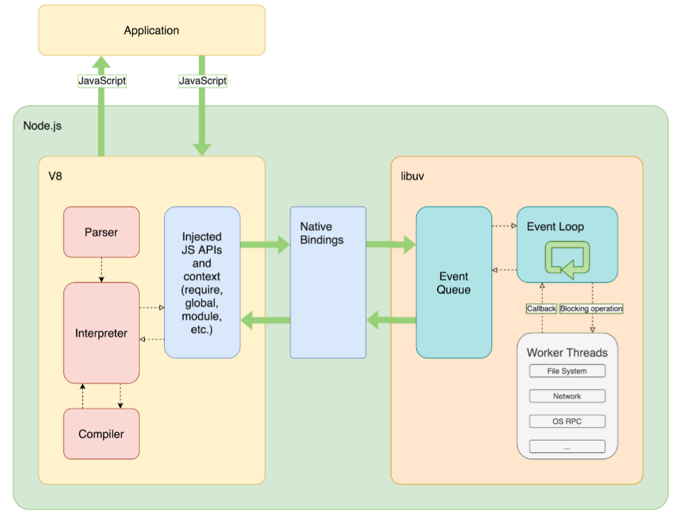
Node.JS
NodeJS is a javascript runtime, with easy to use command-line capabilities, that is built on Chrome's V8 Javascript engine.
V8 only provide the core parsing and compiling, but features such as the async event loop/queue are built on top as part of NodeJS.
NodeJS also ships with I/O APIs for network, file system operations, and the concept of modules.


Google Chrome (any web browser)
A web browser is a HTML & CSS document renderer for client-side user interfaces.
The Javascript V8 engine is a small but critical part of a web browser that allows for the execution of Javascript. The primary purpose of Javascript execution in web browsers is to:
- Mutate the DOM
- Make network requests
- Persist data client-side


Feedback

COMP6080 - The Javascript Ecosystem
By haydensmith
COMP6080 - The Javascript Ecosystem
- 956